
Je to virus?
Zdravím.
Včera se mi na ploše z ničeho nic objevil zástupce Windows Media Player, který tam nikdy dřív nebyl, navíc s jinou ikonou, než klasický wm player na Windows 7 má. (Konkrétně s takovou tou ikonou otevřené klapky s číslicemi 123.) Nevěnovala jsem tomu pozornost, zástupce smazala a neřešila to. Dnes po zapnutí počítače tam byl zástupce zas. Vyhledala jsem umístění souboru, je to soubor mplayer2.exe v C:\Program Files (x86)\Windows Media Player. Samotný wm player normálně funguje, ale spouští se z jiného souboru, z wmplayer.exe. Navíc datum vytvoření toho souboru mplayer2.exe je včerejší, což je taky trochu zvláštní.
Tak mě napadlo, jestli tenhle soubor mplayer2.exe není nějaký chytře pojmenovaný a chytře umístěný virus. Strejda Google mi neporadil. Avast hlásí že je vše v pořádku. Ale mě se to nějak nezdá. Ví někdo, co je soubor zač? Proč je vytvořený teprve včera a právě od včerejška mi vytrvale vytváří zástupce na ploše? Smazat, nesmazat nebo co s ním?
Předem díky za rady.
to je zástupce staré verze wmplayeru 6.4 - cos instalovala v poslední době k videu?
co máš v nabídce "po spuštění", že se to obnovuje?
V poslední době jsem ohledně videa neinstalovala vůbec nic ani neaktualizovala, automatické aktualizace mám zakázané. Ve složce "Po spuštění" nemám nic. Včera jsem neinstalovala vůbec nic, takže nevidím důvod, proč by se mi najednou měl v počítači objevit nový exe soubor se zástupcem na ploše ani proč se ten zástupce pořád obnovuje, proto jsem se ptala, jestli nejde o virus.
těch cest ke spuštění je víc, dobře to zobrazuje starý codestuff starter, nebo ms autoruns, mitec tmx ...
Zkusila jsem stáhnout ten ms autoruns, vyjelo mi tam toho ale šíleně moc a vůbec se v tom nevyznám, nevím co je co, co s tím, co tam má být a nemá být...
autoruns má záložky. nějaká se bude jmenovat trochu nešikovně "logon".
codestuff starter: ukazuje první záložku tuším "startup/po spuštění".
tmx: záložka "autoruns".
siw: software -> "spouštěno při startu"
Tam mi vyjelo tohle 2ivd8xx.png
pardon, někdo druhý. já shitový tinypic blokuju.
Omlouvám se, nějak jsem tu nenašla jak k příspěvku přiložit obrázek. Ptal ses co tam všechno po spuštění mám, tak jsem udělala printscren, mám tam asi 30 položek, tak nevím jak to sem jinak dát, jedině vypsat jednu po druhé.
Pomozem, je to zrkadlene na:
2007c1eb38
dá se vygooglit imagehosting:
imgup.cz, screenshot.cz, imgupload.sk, jpeg.cz, imagehosting.cz, img24.eu, screenshot.cz, nahraj.to, ctrlv.cz, nahraj-obrazek.cz, 2i.cz, youupload.org, photo.uloziste.com, postimage.org, ...
Děkuji...takže...je tam něco, co by způsobovalo toho vytrvale se vracejícího zástupce na ploše? A především by mě zajímalo, kde se tam vůbec ten soubor včera tak najednou vzal, když jsem nic nestahovala, neinstalovala, neaktualizovala...
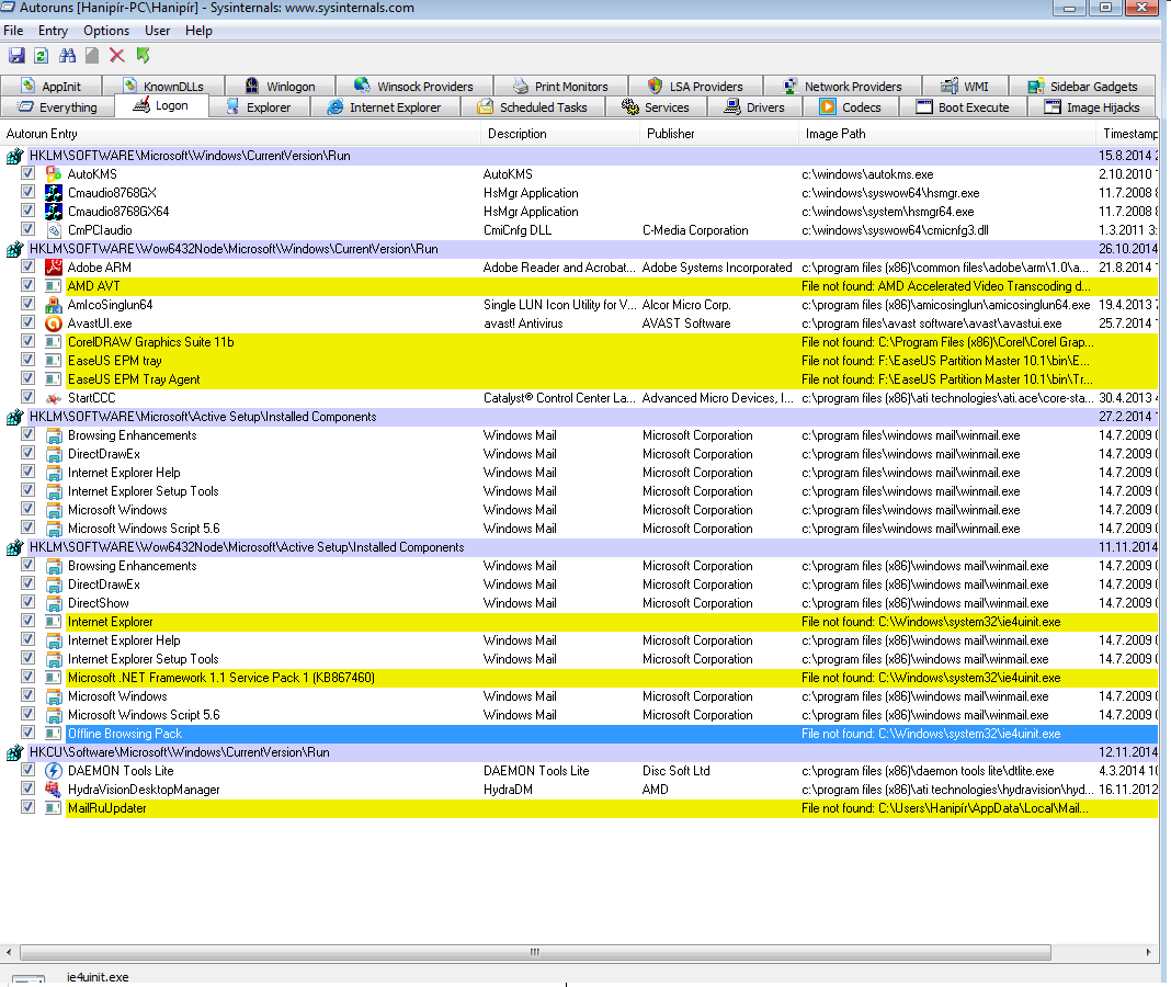
pěkné: c:\windows\autokms.exe
ten (nenalezený) mailruupdater taky pobaví.
Nikdy jsem neřekla, že se v počítačích vyznám :D Navíc jsem tenhle počítač dostala do vlastní péče teprve nedávno po odstěhování bývalého, tak s ním ještě trochu válčím. Ten mailruupdater se mi tam nějak dostal, nevím ani jak, nedávno jsem ho v počítači objevila a odstranila. Ale ve strtupu zjevně zůstal. A ten autokms je taky něco špatného?
ten odkaz na c:\windows\autokms.exe smaž (zrušíš zatržítko pro spouštění v tom programu)
jinak je v regitrech, viz větev nad ním, ale jednodušší je zrušit zatržítko. stejně funguje třeba msconfig.exe
žlutý záznam na mailru uplně smaž - pro kontrolu, jestli se příště objeví.
a pro vlastní jistotu můžeš stáhnout nějaké antivirové boot cd, nastartovat z něj pc, vybrat disk a proskenovat na viry.
Obojí jsem smazala, ten MS Office jsem projistotu odinstalovala, nestojím o další potíže, po restartu už se ani autokms ani mailruupdater ve startupu už neobjevili, takže by to mělo být v pořádku. Jak jsem psala níž, toho problémového zástupce jsem dohledala ve složce Veřejná plocha, smazala a už se taky znovu neobjevil. Ale pořád mi není jasné, jak se mi v počítači z čistajasna mohl včera vytvořit ten mplayer2.exe soubor.
prescanuj ho a uvidis. Moze to byt vir, nemusi (ak neni tak ale bolo nieco instalovane naposledy nejaky SW ktory to tam nacpal)
To je na tom právě to divné. Ten soubor má včerejší datum vytvoření. A já včera vůbec nic neinstalovala ani neaktualizovala, nic. Takže nechápu, kde se tam vzal :D
Tak pro klid duše proskenuj celý pc MBAM(free verze)
www.malwarebytes.org
Nieco tam spustane urcite bolo, napr. otvaral niekto nejake prilohy z emailov? Typu .pdf(.vbs) ? Apod.
AutoKMS - kradnuty office? S warezom mas vzdy backdoory a potom sa divi clovek.
MalRuUpdater je urcite nejaky vir, pise ze not found, ale otazka ci fakt alebo sa len skryva.
K tomu mediaplayeru. Sama od seba sa ikonka nevytvori, spustas tam nieco co to vytvara, alebo to nebolo zmazane predtym len to bolo pozicia mimo obrazu. Subory plochy s v profile (users\meno) v zlozke desktop, a spolocne su v all users\desktop, skontrolovat subor ci je zmazany alebo nie a kedy sa presne objavi (po spusteni coho presne)
Zástupce se objeví ihned po přihlášení uživatele do systému aniž bych něco spouštěla, nevím, jestli to spouští nějaký z těch sturtupů a jestli ano tak nevím jak zjistit který, proto se na to ptám. A předevčírem ten zástupce na ploše zcela jistě nebyl, to vím určitě. Nebyl ani ve složce dekstop. Prostě se včera během dne objevil, nevím přesně kdy.
O tom officu nic nevím, už tam byl když jsem počítač "přebírala". Takže odinstalovat?
Teď jsem zjistila, že ve složce Users/já/plocha ten zástupce vůbec není. A na ploše přitom je. To je zvláštní, ne?
No lebo asi je v all users, tam sa da vliezt ked spustis prieskumnika (start-programy-prislusenstvo-priaskumnik) cez pravy klik - ako administrator. A skus to odtial zmazat
Inac mari sa mi ze som pred X rokmi riesil cosi s mediaplayerom 6.4, ale uz neviem co to bolo (nejaky SW, ne vir).
Našla jsem toho zástupce v C:\Users\Veřejné\Veřejná plocha, zkusím ho odtamtud odstranit a restartovat počítač, jestli se zas vrátí. Každopádně to pořád neřeší fakt, že datum vzniku souboru mplayer2.exe je včerejší, což mi přijde podezřelé. Nejsem expert, ale exe soubory by se neměly v počítači objevovat jen tak odnikud ne?
Zmaz to a restartuj ked sa to obnovi tak je ten Windows zavireny
Tak zástupce jsem z té složky smazala, restartovala a na ploše už se neobjevil, takže snad v pořádku. A co se souborem samotným, ke kterému byl zástupce připojen? Ten tam teda má být?
skus ho uploadovat na virustotal.com nech sa to prescanuje vsetkymi antivirmi. Podla mna to neni vir ale neviem uz teraz zhlavy uz sa nepamatam (ak to neni vir mozes ho tam nechat)
Proskenováno, prý nezávadný, tak ho nechám být. Díky za pomoc :)