
Restart počítače po vytažení Wifi adaptéru z USB.
Dobrý den.
Řeším problém s jedním počítačem.
Po vytažení Wifi adapteru TP-LINK TL-WN722N z USB se po obrazovce proženou barevné šmouhy a objeví se chybový nápis (přikládám v příloze), počítač se poté restartuje.
Bohužel wifi adapter se musí před startem pc vytáhnout a po najetí systému zasunout. Pokud bych při startu adaptér nechal zapojen v pc, nepřipojil by se, počítač by jej neviděl.
Děkuji za rady.
Nainstaluj spravny ovladac k tomu, pre spravny windows. Idealne z webu vyrobcu (tp-link).
Co sa tyka problemu po zapnuti - neviem aky mas windows ale od W8 si mozes vypnut rychle spusteni v energii u tlacitok, a potom sa bude normalne vypinat a moze to potom fungovat aj po zanovuzapnuti normalne. Pripadne v biose vypnut usb legacy support alebo ine veci ktore sa seru na tu vec pri boote. Skusit aj USB2 port aj USB3 port, nemusi to byt jedno.
Aby si to nemusel vytahovat, potom nebudes mat bsod. Alebo pred vytiahnutim to skus odpojit, ak to je nahodou v ikonke vpravo dole.
Ovladače jsou v pohodě, přímo ze stránek výrobce na správný OS. V mém případě OS Win 7 64bit. Vyzkoušel jsem více USB vstupů, chovají se totožně, po vytažení z USB následuje pád systému.
Ovladac neni vpohode. Keby bol, tak by to fungovalo po zapnuti. Co presne po zapnuti nefunguje a jak presne?
Po zapnutí se zařízení vůbec nezobrazí, nepřipojí. Pokud při zapnutém pc vytáhnu (a nenastane restart) a zapojím, připojí se a funguje bezproblému. Pokud dám "odpojit" a až poté vytáhnu z USB, restart nenastane. Občas nastane restart i po zapnutí lampy nebo reprobeden.
Kde sa nezobrazi? V spravci zariadeni je co? Ovladac chipsetu instaloval kto a odkial? Ten BIOS si uz skusal nastavovat?
Alebo este v biose si pripadne nastav nech odpaja napajanie USB pri vypnuti, nech to potom normalnejsie nabehne. PC je jake?
PC vypíná USB porty po vypnutí. Jedná se o stolní pc. Deska od MS Z 97 Gaming.
Na to si prisiel jak ze ich vypina? Ze zhasne klavesnica neznamena ze ich vypina. Namiesto snahy hladas vyhovorky.
V spravci zariadeni je ovladac jaky presne (verzia a datum) pre tu USB vec?
(... a nainstaluj ovladace chipsetu, web dosky, inf udpdate a USB3 driver, a skus USB2 aj USB3 porty, neni to jedno. Ne nejake rozne, konkretne USB2 port a USB3 port)
Na to že je vypíná jsem přišel tak, že jsem elektrikář, takže si umím zjistit beznapěťový stav víc než jistě. Navíc pc je po každém vypnutí zároveň vypnuto z elektrické sítě 230V.
Datum ovladače: 6.10.2011
Verze: 2.0.0.64
Na webe tplink je nejaky ovladac z 2016 V2.161.112 TL-WN722N.html ten balik ti instaluje ovvladac z 2011?
Vypni PC, vytiahni tu USB vec z portu, pockaj par minut, zastrc USB vec, zapni PC. Ide USB vec? Ak nejde tak co je v spravci zariadeni? Zobrazit - podla pripojenia, rozklikat ACPI PC - PCI bus - USB controller - root huby vsetky
novejší aktualizace nelze.
Asi lebo to mas v USB3 porte.
... stlac ANO.
.. a strc to do USB2 portu (vidim v spravci ze to mas v usb3)
Aha mozno mas verziu V1 da sa to tam prenastavit, potom tam je balik z 2014
TL-WN722N_V1.html
(len neviem ci to je ovldac alebo len nejaka debilna utility)
A ne hovno to je len utility, driver pre V1 je tuto
http://www.tp-link.de/download/TL-WN722N_V1.html#D river
Nevidím tam ale žádnou verzi pro Win 10
Nemas to pouzivat na W10, ked k tomu neni ovladac.
Mozes skusit nejaky pre W8.1
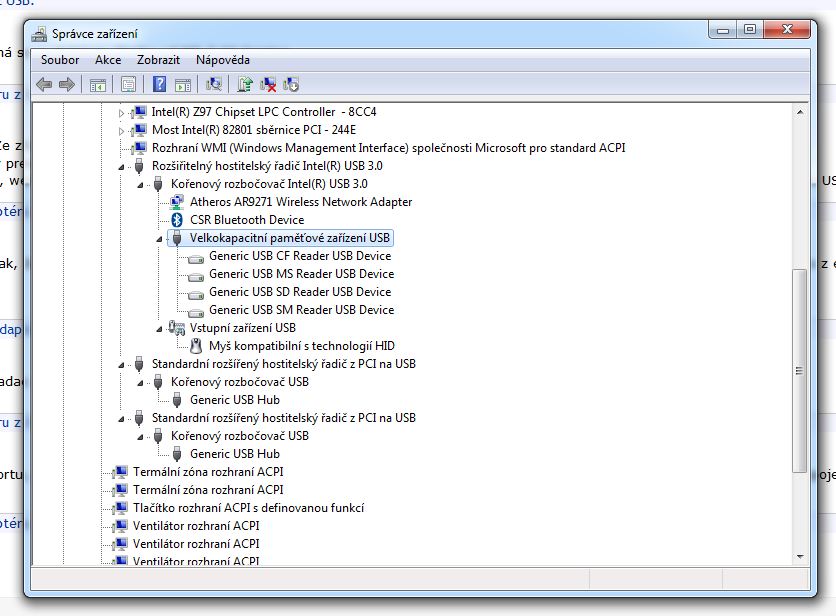
Tady je screen z USB
Mam rovnaky wifi adapter a na Linuxe mozem vytahovat a zasuvat adapter kolko krat chcem a system nikdy nepadne ani sa nerestaruje. Zrejme je ten ovladac pre Linux napisany lepsie. Preskumaj ci ovladac wifi nezdiela IRQ s nejakym inym hardware (gr.kartou, zv.kartou ....). Ak by nahodou ano, zrejme bude potrebne ho dat na samostatne IRQ. Je mozne, ze ovladac nevie spravne pracovat v porte USB3. Tio je dost casta zavada pre USB wifi karty 11b/g, 11b/g/n.
IMHO bimho to není problém ovladače, ale zkratu při vytahování z portu.
To dost pochybujem ked mu to stihne na obrazovku vypisat kod chyby priamo v athurx.sys
toto overi velmi lahko - pouzije iny port