
Blue Screen vypadky
Zdravím,
potřeboval bych poradit. Poslední dobou dochazi u meho PC k vypadkum PC.
Bohužel nemam tušení v čem přesně muže bejt problem ani jak to zjistit natož jak to řešit.
OS Win 11 Nainstalovane +/- Rok
Výpis z "G"
Poškozené systémové soubory
Nekompatibilní ovladače
Vadný hardware
Poškozená nebo neúplná instalace softwaru
Většinou byl příčinou chybný grafický ovladač Nvidia GeForce,
vrátit se k předchozí verzi
zdroj:
https://www.tomshardware.com/how-to/fix-irql-not-less-or-equal-errors-windows
Co pamatuju, tak popis této chyby znamená, že může být problém skoro kdekoliv, i když spíš na straně hw nebo jeho ovladačů.
U mě to po několika letech hledání byl uvolněný napájecí kabel disku. Nemyslel bych si, že ztráta napájení (jednoho z datových ne systémového) disku dokáže přivést windows XP do modré smrti (obzvlášť když řadič podporuje hot swap). Na vadnou redukci ze starého molexu na sata jsem přišel celkem náhodou, čekal jsem spíš vadný datový kabel. Že je něco v nepořádku s diskem jsem ale taky zjistil náhodou, když jsem po této hlášce vstoupil do biosu a neviděl jsem tam dva disky (jinak předtím ten výpadek asi netrval tak dlouho, protože to určitě nebylo poprvé, co jsem se díval). Za ty roky jsem z počítače vytahal vše nepotřebné, vždy to na chvíli přestalo, takže jakoby to pomohlo (jistě že se při tom pohnulo s vedením k disku, takže se obnovil kontakt). Až když jsem po tomhle zjištění koupil nové napájecí redukce a rozdvojky je už několik let pokoj. Právě chyba irq less or not equal byla jedna z chyb, které se na té modré obrazovce objevovaly. Někdy několikrát za den, jindy šel počítač měsíc bez problému.
kontrolou jedním okem v crystaldiskinfo bys na to přišel hned --> chyba c7.
ostatně redukce napájení molex, které dělají ti nejshitovější výrobci, jsou podezřelé už při zasouvání.
a právě proto je užitečný výpis v https://www.nirsoft.net/utils/blue_screen_view.html - ukazuje historii chyb.
ale tazatel nereaguje, k postupu instalace ovladačů nenapsal ani píp - čili snad s výjimkou grafiky se žádná nekonala.
Diky za tip na Blue Screen View. Jdu se na to mrknout.
Jinak samozřejmě instalace u mě. PC je skladany ne koupeny jako hotovy. a nedělal jsem to takhle poprve. ale Blue Death se ukazuje až u tohohle pc po roce použivani.
Tenhle problem přetrvava tak nějak 2-3 měsice. většinou když se PC trochu víc vytiži ale takovy problem by to neměl bejt protože by to měl zvladat.
Zvlaštní je třeba když ve spravci vidim využiti Paměti 30% +/- tak mě třeba selže na prohližeči okno z nedostatečne paměti.
Tak si řikam jestli třeba není problem pravě u Ram.
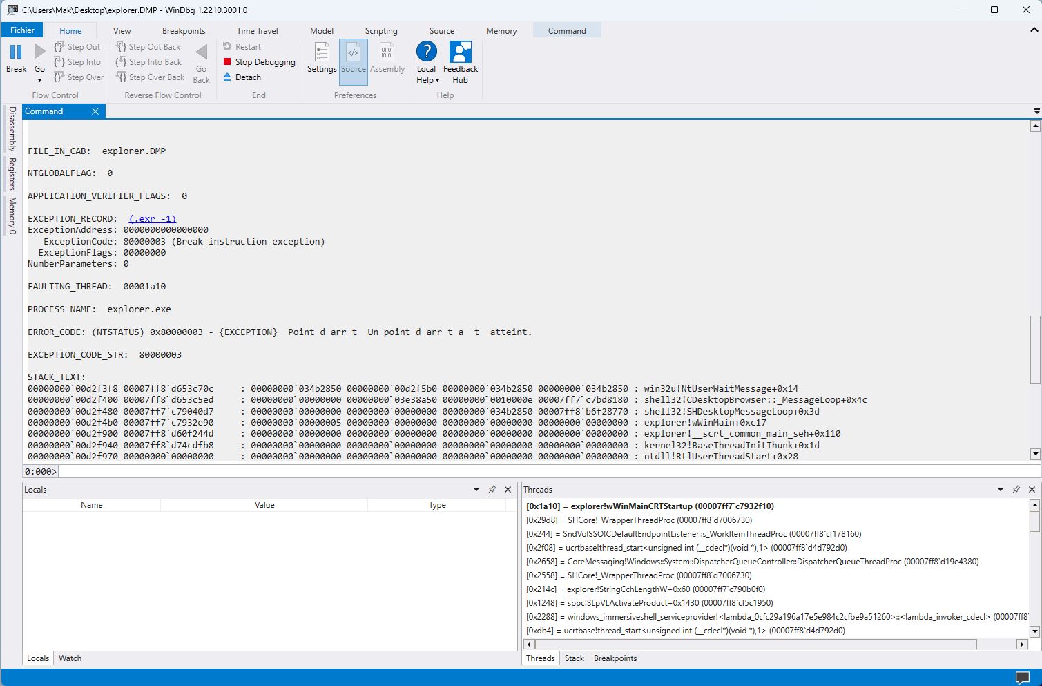
Přikladam vytažek z BSV
screen z toho bsod vieweru ukazuje historii chyb pod sebou. v tech textovych nevidim chybu souvisejici s pameti.
nejdriv me zaujalo...
...ale u tebe selhava tak nejak vsechno.
to je prave typicke pro odflaknute domaci instalace, ktere maji leda ovladac grafiky - a uzivatel si vubec nevsimne zakladni desky, kde bezi windows a kam se pripojuji periferie i grafika.
mozna jsem to zatim nenapsal dost velkym pismem:
chipset driver k zakladni desce se bezpodminecne instaluje jako prvni.
po nem restart, pak uz zbytek ovladacu bez poradi.
je to mimo jine proto, aby windows rozeznaly rezimy pripojenych periferii k desce.
ze to dela po roce: malokdo si umi zakazat automaticky update ovladacu, az mu tam winupdate konecne podstrci neco, na cem to selze.
a at uz si o sestavach od prodejcu myslis co chces: jim se takove chyby nestavaji. toto byva vizitka domacich instalaci.
Muzes dezaktivovat SVM mode + Core Performance Boost/PBO v BIOS a nastavit RAM na zakladni frekvenci (EXPO OFF) ? Mozna to najdes pod "AMD CBS" / virtualizace.
Dle zakladni desky dezaktivuj vse co se tyce OC (overclocking). Kazdy vyrobce to ma pojmenovane trochu jinak, Extreme Tweaker ztc.
Kvuli kremikove loterii, vychozi prednastaveny OC profil pro CPU & RAM muze vest k nestabilite nebo koncit obrazovky BSOD.
Apropos, jakou mas RAM a presny model zakladni desky vcetne verze BIOS/Agesa.
Jestli jsi PC skladal sam nebo nejaky zelenej sasek z Alza do jakych DIMM slotu byli osazeny ?
Urcite bych nepodcenoval vyse uvedenou pripominku o aktualizaci ovladacu pocinaje chipset, ktery je takovy stred toho vseho.
Shrnout:
OS : Overeni stavu ovladacu a mozneho poskozeni systemovych souboru (minimalne pres sfc /scannow).
BIOS : Zakazat overclocking/auto nastaveni vykonu (tweaker), dezaktivovat virtualizaci & SVM, nastavit RAM na vychozi hodnoty zakladniho taktu.
PS: Nejradeji bych te nasmeroval na diagnostiku typu windbg pro prozkoumani BSOD & Crash Dump vcetne analyzy vlaken a ovladace http://www.windbg.org/, ale na normanilho usera mozna moc slozite, erros v hexadecimal, debuging, uz tu by jsi nevedel kam dal (tipuji).
Instalace tools je pomerne jednoducha a jde primo z terminalu prikazem :
V pohodě, já schválně uvedl odkud to mám
Takže je to aktuální a je tam mraky informací, ale jak už tu padlo, neukázal se zatím
chyba driveru obvykle znamena spatnou instalaci.
tipuju ze vlastni instalace, ne od prodejce, bezne to tak dopada.
Koukněte sem. search
Tak trvalo to ale zkoušel jsem několik způsobu. Testovaní přimo Hardwaru je pro mě trochu naročnější kvulí tomu že není uplně jasny co to zpusobuje protože vypadky jsou tak nějak "nahodne"
Tak jsem se rozhodl jit do toho co nemam rad a to je přeinstalovani systemu.
Vzhledem k tomu že tu byly nazory že jsem to prostě zmršil (je to možný)
Tak se zde zeptat tady jestli muj planovaný postup je spravně
"ASUS ROG Strix GeForce RTX 4090 OC Edition, 24GB GDDR6X
MSI PRO X670-P WIFI
AMD Ryzen 9 7950X3D
Corsair 64GB KIT DDR5 6400MHz CL32 Vengeance Black
SSD disk Samsung 990 PRO 2TB Heatsink
Seagate IronWolf Pro 4TB CMR
ASUS ROG THOR 1000W Platinum II
Win 11 Home"
Tohle je ta sestava
Takže prvně odinstaluji Win a Naformatuji Systemovy Disk.
1. Nainstaluji 11tky
2. Nainstaluji Chipset Drivery "amd_chipset_drivers_am4_am5"
3. Nainstaluji Geforce Experience (Pro Nvidie Gpu drivery)
Pak všechno ostatni jako napřiklad MSI-Center a podobně
Spravně?
Nic neodinstalováváš, nic neformátuješ
Vložíš boot USB flash vytvořenou nástrojem MCT (media creation tool)
https://www.microsoft.com/cs-cz/software-download/windows11
nastavíš boot v BIOS (uefi) a necháš ho rozjet
nástroj vše udělá sám, včetně formátu a dělení disku, čti pořádně, raději dvakrát, nepleť se mu do práce
Po instalaci Win nainstaluješ chipset.
Já se po něm kouknu do správce zařízení na případné vykřičníky, viz třeba...
lan, wifi, audio, různé čtečky a tak podobně
https://cz.msi.com/Motherboard/PRO-X670-P-WIFI/support#driver
Grafiku instaluji nakonec, až vím že už mám vše
To co je potřeba k desce si postahuj dopředu, viz odkaz na MSI driver...
edit:
https://rog.asus.com/cz/graphics-cards/graphics-cards/rog-strix/rog-strix-rtx4090-o24g-gaming-model/helpdesk_download/
grafika
tak jsem udělal vše krok za krokem
ve Spravce zařizeni je pouze jeden vykřičnik což nechapu
kouknul jsem se i do Biosu na to nastaveni Ram ale tomu sam moc nerozumim.
Problem tedy pořad přetrvava. Přesněji testovano při Packovani v UE (nevím jak jinak to otestovat). V pruběhu prostě vyskoči BlueScreen a konec.
varianta 3: https://it.cestuji.info/ovladace.php
ten bsod viewer ted vypisuje co?
Zkus ty RAM dát do slotů DIMM A1 a A2, případně DIMM A1 a B1.
Otestoval bych teda RAM, nevím kolik máš kusů v té sadě, asi jen dva, tak každou zvlášť, v tuto chvíli...asi..
https://www.chip.cz/objeveni-chyb-v-ram-dulezity-zatezovy-test-operacni-pameti
https://www.memtest86.com/
Co se týká toho vykřičníku, tak to vypadá jen na nějaký generický ovladač,
který by si Win stáhnul pokud by tam nedostal ten 4090
Možná ještě zkusit vypnout XMP, hádám...