
notebook Samsung RF511 - stále ide ventilátor
Cawte, na mojom notebooku samsung Intel core i7 2.20 Ghz, 6GB RAM, Nvidia GT540M 1GB, 1 TB disk,
ide stale ventilator. notebook ma 2 mesiace.
Divné je na tom to že keď otvorím správcu úloh a dám na výkon tak sa zníži výkon procesora a stíchne aj ventilátor.
Akonáhle ho znovu zatvorím tak sa ventilátor rozbehne. Čo s tým ? prosím poradte.
Změna předmětu, původně: Samsung RF511 (host)
Koukám, že se to poslední dobou nějak rozmohlo:
http://pc.poradna.net/q/view/924133-procesor-obe-j adra-na-100?page=r924226#r924226
dikes :)
nefunguje to ja uz mam vsetky igfx subory vymazane a stale to robi, antivirus nic nenasiel.
A jaký proces to teda vytěžuje?
ja newm ziadny proces to nevytazuje, proste ked vypnem spravcu uloh tak sa zacne zvysovak vykon cpu.
Ale vytěžuje, to zjistíš v tom programu Process Explorer.
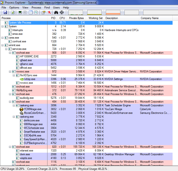
tu je spravca uloh
Process Explorer
tu je to
Přejmenoval jsi ho před spuštěním?
ale kerý mam premenovat ? ja som tam ukoncil te procesy igfx.. ale nepomohlo.
Četl jsi to, co jsem odkazoval v prvním příspěvku?
hej
Here's the step by step if you're not into computers.
1/ Open the Task Manager (and let if open)
2/ Go in C:\Windows\System32 and delete "igfxupdate.exe"
3/ Go in C:\Windows\SysWOW64 and check if "igfxupdate.exe" is also here, if yes delete it
4/ Open the windows services management console
Start > Execute > services.msc or Start > type "services.msc" in the search bar (Windows 7)
5/ Look for "Search Indexer" -> Right click -> Properties and change the "Automatic" into "Disabled"
6/ Reboot
7/ Open the Windows CMD as an Administrator
Start > type "cmd" in the search bar (Windows 7) -> Right click -> Run as an Administrator
8-> Type "sc delete SearchIndexer" then hit Enter
And you're done !
toto mi nejde, lebo newm ako je ten search indexer po slovensky newm to najst
Nemyslím jenom tohle. Celé.
nejaky mscorsvw.exe mi poziera 86 %
Odkud se spouští? Pravý klik na proces - Properties - Path.
C:\Windows\SysWOW64\update\
ale v C taky priecinok nie je
Pokud se odtud spouští, tak tam musí být. Máš zobrazené skryté soubory?
cs