

Mozilla Firefox - selhání stahování
Dobrý den,
Měl bych takový stručný dotaz. Nyní jsem přeinstaloval systém a stáhnul novou Mozillu Firefox pro 64 bit systém. Nevím, zda je problém přímo u ní, ale od doby co v tomto prohlížeči stahuji, neustále mi to háže chybu stahování ,,tedy přeruší se stahování a napíše se stahování selhalo". Vždy musím dát obnovit a stahuje se to sice od toho času, kde se stahování zastavilo, ale takto musím u toho sedět a kontrolovat, klikat neustále na stáhnout znovu, než se to nestáhne. Do toho to několikrát selže a musím stále klikat, pak se to nakonec už stáhne, ale jde to po kouskách.
Nevíte, čím by to mohlo být? Díky
Stáhni si free rapid a máš po problému....http://www.stahuj.centrum.cz/internet_a_site/download_manazery/freerapid-downloader/
A to je k čemu? Já nechci zahlcovat počítač poměrně zbytečnými programi či aplikacemi. Navíc stahovat nějaké aplikace z neoficiálních zdrojů si pak zadělávám na budoucí průser se zahlcením PC nežádoucími spamy, viry nebo aplikacemi, které s daným programem stáhu - slunecnice, stahuj cz a podobné neoficiální zdroje.
Každopdáně to můj problém se stahováním nevyřeší. U systému předchozího (než jsem přeinstaloval systém) jsem měl nejspíš i jinou méně aktuální verzi Mozilly Firefox a tak tam problém nebyl. Nyní mám prostě staženou z netu asi nejaktuálnější pro 64 bit, tak jestli to dělá to? Antivir ESET by to dělat neměl, to by mi hlásil!
To je k tomu že to stahuje a nepřeruší to stahování jako ve FF hlavně u větších souborů,samozřejmě to můžeš stáhnout i z ofic. Pokud ti to nedělalo u starší verze tak si jí tam vrať,u FF 64bit se drbe vícero věcí.....(jako stahování ve FF je a bylo vždy na nic,to přerušení a nutnost stahovat velký soubory znova bylo super)
To antiviry dělají? Zkus to bez něj a uvidíš, jestli je nevinnej.
Taky ti může špatně fungovat připojení k internetu.
cvičně ten krám odinstaluj, možná budeš překvapen.
neuvádíš verzi av, s bídou rozeznáš výrobce.
Antivir to nejspíš nedělá, během stahování jsem jej jednoduše vypnul - veškeré zabezpečení souborů, sítě a ostatních, takže antivir na vině není. I předtím jsem měl ESET Smart security 8 a nikdy to nedělalo.
Co mám tedy dělat? Jakou verzi mozilly firefox mám nainstalovat? Automaticky mi to bude stejně vždy nabízet nejnovější verzi pro 64 bit.
Netušíte, co může být na vině? Připojení k internetu mám vynikající, tam problém rovněž není!
Vypnut nemusi stacit.
Na vine mozu byt prave vselijake antiprogramy, ktore je idealne vobec neinstalovat. Alebo uplne odinstalovat.
Alebo aj nejake chyby prenosu po LAN/wifi/apod.
Ping s dlhsim paketom na nejaky server hadze obcas nejake errory?
Tento problém môže spôsobovať dosť agresívne nastavený antivírusový program.
Pre kontrolu vypnite Firefox. Vypnite antivírusový program. Spustite „správcu úloh“ a ukončite ešte všetky na pozadí bežiace antivírusové aplikácie a potom ukončite aj v procesoch všetky antivírusové procesy. Spustite Firefox a preverte či problém pretrváva.
POVÍDÁM vypnul jsem veškeré zabezpečení Antiviru ESET smart security - jak internetové zabepečení, počítačové, HIPS (...), zkrátka všechna zabezpečení jsem vypnul. Tím pádem by všechna zabezpečení měla být vypnuta a nevím tedy, jak nastavovat zabezpečení antiviru, ale když ho nastavím slabý, pak ztrácí význam. Osobně si myslím, že to antivirem není.
Netuším, a proto se ptám :)
A vypnul jsi ten antivirák i jako službu na pozadí?
Tři lidé ti tady píší, že je to antivirákem, ale ty stále "myslíš, že to antivirákem není."
Odinstaluj ho úplně a pak to budeš mít nabeton. Nebyl by to první případ.
Pokud myslíš, že jiná verze Firefoxu je "jiná", všechny verze Firefoxu jsou tady.
I toto může být důvod problémů se stahováním. U Firefoxů je možné všechno.
Jak jsi to ověřoval?
Přidávám se jako čtvrtý.
Pro tazatele - to, že v nastavení nějakýho antiviru všechno vypneš, ještě vůbec nemusí znamenat, že antivir nic neblokuje - viz brtník. Věř zkušeným, že problémy s antivirem při stahování jsou opravdu hodně časté z důvodu příliš agresivního chování toho antiviru. A zejména balíky typu Internet Security jsou nechvalně proslulé právě tím, že se se*ou i do věcí, po nichž by jim nic nemělo být.
To přece není antivir, mají české stránky s popisem toho programu.
je skvělé, že někdo je tak naivní a za takový krám ještě platí.
ale houby, máš znalosti jak z windows 98.
spusť si ms autoruns -> záložky: logon (po spuštění), services (služby), drivers, scheduled tasks (naplánované úlohy).
uvidíš, kde je tvůj ess všude rozlezlý - například jeho filtry (mezi drivers) za chodu vůbec nevypneš.
Aha, o.k. a za co mám tedy platit, který "antivir" mi doporučíte?
Jak mám tedy postupovat, abych "antivir" nastavil tak, aby mi tohle nedělel? Včera jsem si řekl, že to zkusím v CHROMU a tam mi to udělalo také s poznámkou ,,chyba sítě", což naše síť je stopro v pořádku, jinak bych neměl tak rychlý net a připojení, nikdy nevypadává.
Díky
Nemusíš platit za nic, ve Win10 je zabudovaný zcela dostatečný MS Defender., který kromě virů chrání i před nejběžnějším spywarem (projdi si zde na Poradně dotazy na "nejlepší antivir", je to tu tak 3x do měsíce).
Popchop, že to, co máš, není jenom antivir ale anitivir + balík typu Internet Security, který se tváří, že Tě ochrání naprosto před vším zlem, které může přijít z internetu, tudíž se namontuje zcela do všeho, a může přitom cokoliv pošahat, bez toho, že by Ti dal šanci jakkoliv ho nastavit. Přitom - což si běžný uživatel vůbec neuvědomuje - klidně pustí do PC jakýkoli spyware či adware. A proč? Protože je to antivir a spyware dle definice není virus, protože se neumí šířit sám, vyžaduje součinnost uživatele.
Rada: ESET odinstaluj, používej MS Defender. Občas pro klid duše (cca 1x za 1 - 3 měsíce) proskenuj systém programy AdwCleaner a případně MBAM (spouštěj je z nouzáku).
Takže zjištěno:
za a) Nemám windows 10, ale 7.
za b) Po analýze od podpory ESET mi napsali, že je problém v cituji: ,,V protokolech operačního systému je vidět problém v rámci WLAN, který však nemá nic společného s antivirovým programem.
Je pravděpodobné, že přerušování stahování je způsobeno z tohoto důvodu. Připojení k internetu máte stabilní?"
Takže je někde chyba v připojení, což nechápu, kde, jak a proč?!
Mohl by mi někdo poradit, co může být za problém? Díky
Takže to ještě neodinstalovals?
Takže ještě jednou. Říkám, řešil jsem tohle s podporou u ESET a tam zjistili, že je problém v rámci WLAN! Viz citace co napsali v mém příspěvku ,,výše".
V protokolech je jednoznačně vidět, že se jedná o chybu připojení v systému - nejedná se o problém v rámci ESET antivirového programu, nýbrž v operačním systému.
Volal jsem tedy k mému poskytovateli internetu a řekli následovné: Problém tady nevidíme, ale co se týče stahování velkých dat přes wifi, nemůžeme zarušit výpadek. I tak mi řekl, že to mám zkusit přes drát a pokud by to dělalo stejný problém, určitě by se to dále řešilo.
Dále řekl, ještě než to zkusím přes drát, tak že ať si vezmu notebook a zkusím zároveň vedle PC (ze kterého píši a kde je ten problém), stáhnout stejný soubor (stahuji film mkv) na notebooku a na PC.
Na PC stahování selhalo, na notebooku prozatím v pořádku.
Problém bude tedy někde v mém PC. Prý se to dá zjistit přes protokoly ,,prohlížeče událostí".
Kde tento problém v prohlížeči události naleznu, jak jej poznám a jak jej případně následně řešit?
Díky
Stále si to nepochopil - i ostatní ti píšu, aby si ten ESET CELÝ odstránil. To, že si vypol služby, neznamená, že nechráni. Práve Internet Security pracuje na pozadí, bez toho, aby sa objavoval. Porovnáva komunikáciu, kontroluje, blokuje.
) mám Avast a jeho predvoj MBAM.
Ja mám FF 55.0.3 64-bit a nič mi neblokuje a to (ako placebo
Je to marný, je to marný, je to marný ...
Ty máš k tomu ESETu nějakou silnou citovou vazbu?
Můžeš zkusit vyměnit síťový kabel, jestli není nějaký poškozený (na 99,9 % není a bude to zlobit i s jiným kabelem), nebo zkus připojit na svou síť jiný počítač a uvidíš, jestli to bude na něm taky zlobit (na 99,9 % to bude OK).
P.S.: ještě tu nepadlo ani slovo o ovladačích - doufám, že jsi po přeinstalaci systému nainstaloval všechny správné ovladače (tj. z webů výrobců HW) ve správném pořadí (jako první ovladač čipsetu).
Jejda ale už vám říkám potřetí, že u podpory ESET, řešil jsem to spánem po telefonu a odeslal mu veškerý scan mého systému včetně esetu a on řekl, že to píše chybu v připojení WLAN v mém systému.
Já nevím, mám to napsat ještě třikrát? Viz moje předchozí komentáře
Když to říkal pan Eset, musí to být pravda. Nic s tím nedělej.
o.k., dobře! Já ho tedy odinstaluji, ale pokud to nebude tím a budu ho muset zase instalovat, tak snad uvěříte :)
Nikdo netvrdí, že to je tím, ale bez odinstalování to nezjistíš.
Dobře, takže i přesto, že jsem Vám říkal, že podle výpisu z protokolu našel se mnou asistent od ESET problém v připojení WLAN, i přesto jste mi nevěřili. ESET jsem kompletně odinstaloval, PC restartoval a dal stahovat znovu.
Opětovně se to stalo, tedy selhalo stahování, takže ano, je stopro chyba tam, kde to píšu, někde v systému co se týče připojení. Teď je otázkou zjistit, kde...
ESET mi řekli, že to jednoduše najdu tam jak jsem psal - v prohlížeči událostí " a já se tedy ptám, kde přesně to tam najdu tu chybu, pod čím a jak ji pak řešit. Děkuji ? :)
Jak mám, prosím, postupovat, abych v tom prohlížeči události nalezl tu chybu? Bude chyba někde v routeru, nebo nějakém hardwaru nejspíš?! Díky
eventvwr.msc - protokoly windows - systém, aplikace. (je to podle času + barevné ikony)
takže ten ms autoruns už nehlásí nic od esetu?
pak ještě můžeš v příkazovém řádku zkontrolovat rozdrbaný systém:
reset routeru se konal? máš router s defaultním heslem?
Dobře, podívám se na to.
Jinak router je v pořádku, bude chyba spíš v adaptéru. Můj PC nemě vestavěný adaptér na přijímání wifi signálu, tak mám adapter TP LINK na USB a doteď problémy nebyly, ale taky se může stát samozřejmě, že může odejít. Pokud se ptáte na tohle. Může být i chyba někde uvnitř hardwaru na síťová připojení třeba? Moc tomu nerozumím, každopádně někde bude chyba, když i podpora od ESET našla problém v systému v připojení WLAN v mém zařízení.
Dnes se k tomu už asi nedostanu, ale zkusím zítra a kdyžtak napíšu
Zatím díky
když vyloučíme vadné nastavení routeru (neumím si ho představit kromě ponechání automatických hodnot), pak zbývají chyby instalace usb wifi adaptéru:
1. problém může být instalace doprovodného softu navíc mimo ovladače, to bývá šmejd.
2. problém bývá postup instalace všech ovladačů do windows, nevím jestli je tu o tom něco psané, nechce se mi to hledat.
o spuštění ms autoruns nevidím napsané nic, nemá cenu to psát dokola.
No a jaké je řešení? Já instaloval adaptér úplně stejně, jako předtím a dle návodu: Normálně instalační CD, vybral jsem typ adaptéru a šup, instalace proběhla úspěšně. Tak kde tam může být chyba?
A mohu se zeptat, na co mi bude nějaké AUTORUNS? Já ESET mám už dávno idinstalovaný nebo co po mě chcete?
Říkám, a ptám se již po desáté asi kde najdu v těch ,,prohlížeči událostí" tu chybu Jak je mi doporučováno?
Proto říkám, rád bych věděl, jak udělat dle doporučení to, že prohlížeč událostí by mi měl prý ukázat, kde je problém
Když jsem se díval na běžné info o adaptéeru (wireless G USB adapter od TP LINK), tj Otevřít centrum síťových připojení a sdílení -> Změnit nastavení adaptéru -> Bezdrátové připojení k síti (dát pravým tlačítkem myši ,,stav") se mi zobrazuje, že ovladač ja aktuální a že tohle zařízení pracuje správně. Tak buď tam chyba není, nebo to prostě ukáže detailnější info v ,,prohlížeči událostí" A já se ptám, kde to tam najdu a jak postupovat? Díky ...
už to tu bylo: eventvwr.msc - protokoly windows - systém, aplikace. (je to podle času + barevné ikony)
měl jsi zrovna tu horší verzi - ess. asi jsi ještě neviděl pc napadený "antiviry" norton, symantec, mcafee i po odinstalaci.
je mi jasné, že po tobě nemá cenu chtít kontrolu v registrech (hklm\system\currentcontrolset\services)
proto ten celkem přehledný ms autoruns.
takže ani nevíš, co jsi kromě driveru instaloval. ten ms autoruns může zobrazit pozůstatky.
už ve špatné instalaci základních ovladačů k desce, výsledkem bývají polonefunkční periferie.
dá se říct, že na žádný z mých dotazů tu nevidím odpověď. zato tebe mám léta v kategorii "ztráta času". takže žádný pokrok.
Přikládám chybu hlášení o připojení. CO s tím?
Ano, vím, co jsem instaloval, navíc všechny ovladače jsem instaloval přímo k desce. Přiložil jsem kdyžtak zprávu o mém systému z everestu (viz. předchozí příspěvek) a tam kdyžtak uvidíte, co a jak mám.
Nikdy se nestala chyba, vždy jsem dělal vše sttejně, jako nyní a vše fungovalo. Drivery by měly být v pořádku, navíc systémem jsem si je nechal automaticky aktualizovat na nejnovější a správné. Mohu se tedy zeptat, když už jsem tedy ,,ztráta času" kde může být ta chyba? Poslal jsem soubor, tam to vidět je, i co to píše, ale nevím, co to znamená.
k tomu p.s. - k mé základní desce se poměrně obtížněji shání ovladače, mají na offic. stránkách pouze realtek.
Chipsety jsem nějaké instaloval, ale celkově ty ovladače je problém sehnat, ale instaloval jsem je samozřejmě. Snad správné. Vždy jsem instaloval ty samé a vždy fungovaly.
Nemám síťkový kabel. Vy my vůbec nerozumíe a asi nečtete. Můj počítač je připojen k wifi, ne kabelu. !!! Prosím Vás, zeptejte se mě, pokud něčemu nerozumíte co vám tady říkám, viz. předchozí komentář kde jsem to důkladne popsal!"
Takže dovol, abych to shrnul:
- dotaz jsi položil 17. 9.
- to, že máš Windows 7 a stolní PC připojené přes wifi-USB-krám, z Tebe vypadlo až 25. 9. (připojovat stolní PC jinak než drátem fakt není normální, dá se pochopit jako nouzovka po přestěhování, než si natáhneš kabel).
A když jsem se konečně dostali zřejmě k jádru věci - tedy špatné či chybějící ovladače - nedokážeš sem dát ani model a typ základní desky, jen napíšeš:
Samozřejmé je instalovat správný ovladač základní desky (jen jeden!) ne "více čipsetů" (co to jako je???). Základem pak je instalovat jen takový systém, pro nějž výrobce HW vydal ovladače.
Nediv se, že Ti nyní oznámím, že končím, ode mně už se rady nedočkáš.
A mimochodem - už 18. 9. psal MM..:
Doposud bez odpovědi. Kdybys tehdy zareagoval, možná už jsi to měl vyřešené.
Tak to se omlouvám, ale v těchto odpovědích jsem si toho doposud nevšimnul některých příspěvků, tak se omlouvám za nedorozumění.
Rád bych odpověděl nyní.
Moje základní deska je: (případně raději dokládám výpis zprávy z everestu o mém PC)
Dále bych odpověděl na to co psal MM: Popravdě nerozumím, co po mě chce. Každopádně Vám odpovím tím, že jsem se díval do prohlížeče událostí a píše to opravdu chybu. Akorát nevím, co teď?
Přikládám zprávu z everestu
Bez AV a CCleaner ani ránu.
Na vine je FF od Mozilla potom samotný Windows od MS.
Já bych hledal blíž k lampě.
Na vině nemůže být Windows od MS když mám stejnou registrovanou licenci, jako před přeinstalací systému a nikdy to nedělalo. Takže opravdu chyba ve Windows není.
Bude chyba buď v tom ,,antiviru", samotném prohlížeči nebo v nějaké podobné kategorii.
Da Capo Al Fine, teda začni s čistým štítom.
- Zmazať prvý sektor Diskpart.exe - Clean, format NTFS z ISO Windows.
- Čistá inštalácia OS, záplatovanie, nainštalovanie FF od Mozilla.
- Vyladenie OS, zmazať obsahy zložiek tempy, tmp.
- Bitová záloha systémového oddielu pod WinPE alebo pod Linuxom pri uspatých dátach na disku (nie live), aby sa nenarušila integrita dát.
-------------------------------
Necpi do Windows žiaden AV ani tunítka či čistítka čo pochopíš časom až rokmi trochu osobnostne dozreješ a vyspeješ. Bitová záloha vyladeného, čistého systému každý SW problém po obnove istí.
Prejavuje sa problém aj v núdzovom režime? Spustite Firefox v NÚDZOVOM režime a preverte, či problémy pretrvávajú:
- [SK:] Firefox - Pomocník - Reštartovať a zakázať doplnky
- [CZ:] Firefox - Nápověda - Restartovat se zakázanými doplňky
Ak vám to v núdzovom režime funguje správne, tak to môže spôsobovať niektoré už nekompatibilné rozšírenie Firefoxu. Navrhujem všetky rozšírenia vypnúť a postupne ich zapínať (povoľovať) až kým nezistíte, ktoré to spôsobuje. Niekedy je treba vypnúť aj hardvérovú akceleráciu.
=
Ak to nepomohlo, vytvorte si NOVÝ profil Firefoxu ako test pre kontrolu, či váš súčasný profil nie je príčinou tohoto problému. Ak váš súčasný profil nie je príčinou tohoto problému, prepnite sa po kontrole späť na ten pôvodný (asi default) profil.
- Windows - Spustiť (WIN+R) - a tu vypísať firefox.exe -p (alebo "C:\Program Files\Mozilla Firefox\firefox.exe" -p)
http://imgbank.cz/images/2014/09/04/Firefox_profil_novy.jpg
=
Ak zatiaľ nič nepomohlo, tak v prípade takýchto problémov spravidla pomôže "Obnova firefoxu": https://support.mozilla.org/cs/kb/obnova-firefoxu-snadne-reseni-vetsiny-problemu Spustite firefox a potom:
[SK:] F10>Pomocník>Informácie pre riešenie problémov>Obnoviť Firefox
[CZ:] F10>Nápověda>Technické informace>Obnovit aplikaci firefox
http://imgbank.cz/images/2014/09/24/firefox_obnova.jpg
Ne, ono to je jedno, v jakém prohlížeči stahuji. Dělá to v každém...
Říkám, prosím Vás, je chyba v systému, už jsem to tady psal několikrát, zjistil jsem to s pánem přes podporu ESET že našel chybu v systému s připojením WLAN a já se ptám, kde to zjistím v tom prohlížeči událostí tu chybu? Díky
Toto si mal uviesť hneď v úvodnom príspevku a netočili by sme sa okolo Firefoxu, ale by sme navrhovali hľadať chybu v systéme !
Tak ale nějak jsem se k tomu musel dostat. Já to sám nevěděl, že to dělá všude, to jsem zjistil až během tohoto. Je tady v tom už zmatek. Bohužel založím nové téma konkrétně na problém systémové chyby s připojením WLAN, protože tady osmkrát něco píšu a vy to nevidíte, nebo napíete něco vy a nevidím to já :D a pak se nemůžeme domluvit. Takže toto téma je jakoby ,,vyřešené". Zatím díky
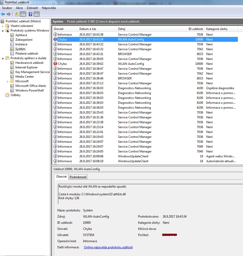
Prosím Vás, co to znamená to Rozšiřující modul sítě WLAN se nepodařilo spustit.
Cesta k modulu: C:\Windows\system32\athExt.dll
Kód chyby: 126
V prohlížeči událostí? Už jsem tady přidal výpist z everestu, také soubor z prohlížeče událostí z danou chybou a zatím nikdo se k tomu nevyjádřil. Kde je chyba a co to znamená? Děkuji
Název té wifi karty je jaký? Třeba máš špatné ovladače.
Ne nemám špatné ovladače, právě jsem je aktualizoval. To už jsem tady ale také uváděl, že mám k PC připojen adaptér - viz název adaptéru v mých příspěvcích. Vidíte sami, jak je to nepřehledné, založil jsem nové téma. tohle řešme již tam. děkuji