
Chyba se stahováním - chyba sítě WLAN
Dobrý den,
založil jsem zvlášť nové téma konkrétně na tento problém, v předchozím tématu už byl zmatek, protože se tam probíralo milion věcí a nebylo to přehledné.
Jak jsem zjistili / jsme zjistili, tak v prohlížeči událostí jsem se díval a píše to opravdu chybu připojení sítě WLAN, jak jsem to říkal již poprvé co jsme zjistili s ESET podporou.
Jedná se tedy o nějakou systémovou chybu a popravdě, nevím, kde a proč je chyba a jak ji napravit.
Ještě zkusím celou situaci dobře popsat. V případě, že stahouji v jakémkoliv prohlížeči nějaké velké soubory (třeba mkv filmy), po chvilce selže stahování a musím neustále mačkat obnovit, aby se to stáhlo. Nejprve bylo podezření Vámi, že to dělá můj ESET smart security, po komunikaci s pánem u podpory mi zjistil, že vidí v protokolech chybu s připojením. Následně jsem to řešil u mého poskytovatele intneretu, ten tam nenašel chybu.
Nakonec jsem zjistil, že to dělá jen můj počítač (notebook a ostatní zařízení připojené k wifi) to nedělá, a tak se ptám, jak postupovat dále.
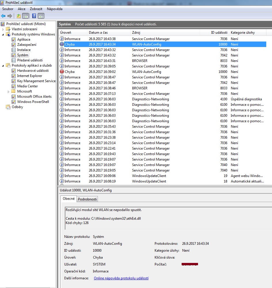
Co znamená ta chyba: ,,Rozšiřující modul sítě WLAN se nepodařilo spustit. Cesta k modulu: C:\Windows\system32\athExt.dll Kód chyby: 126" a jak ji řešit? TO je jistě příčinou, proč selhává stahování. Díky
Pokud chcete opět rozbor mého hardwaru, mohu poslat zprávu z EVERESTU, nebo já to raději přiložím rovnou všechno....
Děkuji
cc735960(v=ws.10).aspx
Omlouvám se, ale z toho fakt nic nepochopím. Anglicky umím, ale nejsem rodilý mluvčí, abych tomu rozuměl. Nebude lepší, mi prosím, poradit, kde je chyba a jak ji vyřešit? Děkuji
Existují i překladače. A na tohle fakt není potřeba být rodilý mluvčí, technická angličtina je velmi jednoduchá.
https://translate.google.cz/translate?sl=en&tl=cs&js=y&prev=_t&hl=cs&ie=UTF-8&u=https%3A%2F%2Ftechnet.microsoft.com%2Fen-us%2Flibrary%2Fcc735960%28v%3Dws.10%29.aspx&edit-text=
Ach jo. Stejně to, co tam píší, tam ani není. Třeba tam to:
1. Klepněte na tlačítko Start , klepněte pravým tlačítkem myši na položku Počítač a potom klepněte na příkaz Spravovat .
2. V části Správa počítače (místní) klepněte na položku Služby a aplikace a potom na položku Služby .
3. V podokně podrobností v části Název přejděte na položku WLAN AutoConfig .
4. Klepněte pravým tlačítkem myši na položku WLAN AutoConfig , klepněte na příkaz Vlastnosti a na kartě Obecné v části Spuštění vyberte možnost Automatické a klepněte na tlačítko Spustit .
5. Klepněte na tlačítko OK .
Třetí bod tam vůbec nemám, položku WLAN AutoConfig tam vůbec není.
Pak se do toho zbytečně zamotám/e a nezjistíme zase nic a budete mi nadávat, že jsem ,,tracený případ". Když Vás prosím o radu a vy mě odkážete na odkaz, kde to je stejně úplně jinak, tak to pak nesvedu, fakt nemám vystudovanou IT školu. Mohu Vás ještě jednou, poprosit? Děkuji
A nemáš tam ani "Automatická konfigurace sítě WLAN"?
Abychom si rozuměli. Mě jde normálně internet, jde mi normálně připojení k wifi, rozumíme si, že ano? ;)
Ano.
Takže vidíte, že je stav služby ,,spuštěno". takže tam problém není.
Super. A co zbytek návodu, udělal jsi?
Ne, nejde to!
Tak si to přečti znovu. Malá rada: mezery jsou důležité.
No, a co jsem z toho zjistil? :D
Úplný začátek návodu jsi taky provedl?
Už jsem říkal, že ANO! Navíc nevím, jestli mi rozumíte, ale mě internet normálně funguje. A mě přijde, že tento postup je spíš pro vyřešení ,,že nejde vůbec internet".
Pokud se podíváte o pár příspěvků výše, musíte vidět screen, kde je tam POVOLIT A ZAKÁZAT - tohle vše jsem udělal!
Pokud ti vypadává spojení, tak by to rozhodně neoznačoval, jako že funguje. A tenhle návod je mimochodem jedno z možných řešení chyby 126, kterou jsi uvedl.
Ale vidím, že o rady evidentně nestojíš, když máš potřebu se o všem hádat, takže já tu končím.
Ne, mě nevypadává spojení, ani jednou mi nevypadla WIFI. Asi mi nerozumíte. Možná vypadlo tak to stahování, ale po celou dobu internet normálně funguje, nikdy nevypadává, řešil jsem to i s poskytovatelem internetu, nevidí chybu nikde v připojení, chyba je někde v PC!
Síťové spojení má mnoho vrstev, rozpojení v nějaké vyšší vrstvě může způsobit přerušení stahování i když jsou nižší vrstvy stále spojené.
O.k., tak nyní odpovídám, že ano, i první krok jsem již udělal. A tohle je tedy v pořádku? viz příloha děkuji
Já se nehádám jen důrazně říkám, že jsem to už psal tady, že jsem všechny kroky provedl. Protože viz kolega dole se mě opět ptá a zmiňuje něco, co jsem tu taky dneska už psal desetkrát. Takže mě to trochu už znervozňuje, že to napíšu důkladně v popisu problému a jediné, co napíše je, že musím dát pryč ESS :D To já se pak mohu upsat vysvětlováním několikrát
Psals, že máš správné ovladače pro wifi kartu. Jakou máš tedy verzi?
Ještě jednou :D ....... Nemám wifi kartu, mám wifi adaptér. Konkrétně tedy ovladač pro Wireless G USB Adapter od TP LINK! Ten je nainstalován správně. Instaloval jsem ho jak instlačním CD, tak pro jistotu aktualizoval ovladač ručně
TP link v programech - TP-LINK Wirelessak client utility ukazuje, že verzi to píše 7.0. - ve správci zařízení to píše aktualizace ovladače následovně (viz příloha)
Zacal by som odinstalovanim ESS. Az potom sa mozeme bavit dalej.
Ach božínku. Dávno mám ESET odinstalován, já nevím, jestli vy čtete co tady píšu, už to řeším tady týden pomalu. S podporou ESET smart security jsem zjistil, že mi v protokolech co jsem jim poslal o info systému, zjistili chybu připojení ! To jsem respektive tady posílal už taky nekolikrát a říkám, že to není esetem a i kdyby bylo, odinstaloval jsem ho a nemám tu žádný eset, chyba přetrvává stále!
Já nevím, osmkrát to mám ještě napsat? ;)
ANo citam a nikde nevidim, zeby si spominal, ze si ESS odinstaloval.
TO jsem nezmiňoval, ale když to ESETEM není, tak je jedno jestli tam je nainstalován nebo odinstalován. Je zjevné už z příspěvků, že to háže v prohlížeči událostí chybu 126 - s připojením WLAN. Takže to Eset určitě nebude dělat. Navíc jsem si to ověřil i tím, že jsem jej odinstaloval. Problém přetrvává. Děkuji :)
Ty si tu na to, aby si svoj problem popisal, my sme tu na to, aby sme robili nejake zavery. Pokial mas pocit, ze sa tomu rozumies viac ako ja, ci niekto iny tak si to vyries sam a nemudruj tu.
Problem je padajuci ovladac tvojho usb bazmeku, co kludne mohol sposobovat ESS to len tak pre info. Dnes sw sa uz mrdaju do vsetkeho a prinasaju casto viac problemov ako osohu.
Jedina sanca je debugovanie spravy z event logeru alebo to, ze si das inu verziu ovladaca.
A jak udělám správu z event logeru ? Nevím, co teď dělat. Je i možné, že je TP LINK usb adaptér třeba starý a odešla nějaká součástka v něm a proto vypadává třeba to stahování?
Ano tato hypoteza ma logiku...pri dlhdobejsom stahovani dojde k prehriatiu nejakeho obvodu, spadne spojenie a dostanes hlasku do logu.
Osobne by som sa tym uz netrapil, usb bazmeky stoja par eur, kup iny a uzivaj si net s nim.
A nejde nějak ten adaptér otestovat? Protože nerad bych koupil další adaptér ,,nový" a zjistil nakonec, že to nepomohlo a problém bude jinde :)
Problém může být i v routeru. Buď vyzkoušej jiný, nebo aspoň napevno změň vysílací kanál na 1.
Ne, v routeru chyba není. Tohle vše jsem na dálku řešil u poskytovatele, router je v pořádku. Nevím, zda jsem tu nepsal náhodou, že jsem to zkoušel i u notebooku to stahování. Pokud čtete, tak ano, psal! To znamená, že kdyby byla chyba v routeru, to samé by nastalo i u notebooku, jenže u notebooku se stahování nepřerušilo. Takže router je v pořádku!
Mám pocit, že nečtete co píši a já to pak musím každému vysvětlovat zvlášť a tím zbytečně spamuji ;)
Abych řekl pravdu, nečetl jsem to celé, je to jak telenovela. Sama o sobě je pitomost připojit stolní PC wifi, kde ti stíní bedna a kabely. Ale budiž, tvoje volba. Proč prostě nezkusíš na zkoušku připojit kabel mezi PC a router? Pokud to přestane, je to jasné.
Ano, mám to v plánu. Musím ale sehnat 10 metrů dlouhý síťkový kabel k routeru (Možná si ho vypůjčím u poskytovatele).
Takže poslední možností je vyzkoušet připojení přes síťový kabel k routeru. Pokud nastane chyba i přesto, tak nevím, kde je ta chyba, protože doteď nikdo tu chybu NENAŠEL !
Pokud to přestane, tak je to jasné - buď je chyba jednoduše v USB adaptéru nebo celkově někde co se týče USB driverů atd... Bohužel chipsety k mé základní desce sehnat nemohu, tak tam snad problém není a neovlivňuje to tyto věci jako USB adaptér.
Vyzkouším a uvidím!
Zatím díky a ozvu se!
Ak to bude robit aj cez kabel, tak sa ti zrejme zahlcuje router. Nerobi to kazdemu. Zavisi to od toho ake sietove programy sa spustaju. Niekto to na rovnakom routri nemusi zaregistrovat ani za 10 rokov a niekmu to nejde napriklad po upgrade na Win10. Ak by to bola tato chyba, doporucujem zapozicat router, ktory ma aspon 128 MB RAM.
Dobře uvidíme. Každopádně už říkám po několikáte, router je v pořádku. Byli tady a volali mi i na dálku poskytovatelé internetu a v anténě ani v routeru chybu nevidí. Chyba je jen v PC, protože kdyby byla chyba v routeru, tak se přeruší stahování i na notebooku, ale na notebooku se stahování stejného souboru normálně dokončilo bez problému. Takže již po třetí říkám, router je v pořádku :) Děkuji za pochopení. Kdyžtak to napíšu ještě třikrát :D
Dám vědět, zatím nashle
Zkusils teda vůbec ten wifi bazmek v něčem jiném, než v tom počítači? Možná by bylo nejjednodušší místo půjčování kabelu si jeden koupit a už ho nechat zapojený.
Takže nevíte, kde je ta chyba? Nemohu kupovat něco, co funguje, k síti jsem připojen, internet nepadá, jen se přerušuje to stahování větších souborů. Rád bych zjistil, kde je chyba, než něco hned kupovat a nevědět, kde ta chyba je :)
To bude najskor tym, ze ti padne WLAN pripojenie. je to podobne tomu ked by si vytrhol LAN kabel z konektoru pocitaca. Niektore sluzby to nemusia prezit a do logu zapisu to, co si myslia, ze sa stalo, ale nemusi to byt tak, pretoze nejaky sietovy program vie akurat, ze nejde spojenie, ale nema ziadnu sancu zistit, ze preco nejde, resp. nevie co bolo pricinou padu WLAN.
Takže to bude adaptérem?
Ak mas diagnostikovane, ze ti vypadava adapter, tak je niekolko moznosti:
- problem so signalom
- problem s ovladacom
- hardware (wifi karta) ma nejaku chybu
- nieco ine...
Zo skusenosti mozem prezradit, ze WLAN moze vypadavat. Ovladace pre WLAN karty su tak naprogramovane. Odpaja sa to v zavislosti od kvality signalu. Ma to nejaku nastavenu nejaku hranicu
napriklad 20%, kedy sa to odpoji a skusa sa znova pripojit dufajuc, ze sa problem so signalom vyriesi. Bohuzial takmer nikdy sa tento problem nevyriesi sam od seba. Ovladace sa lisia v nastaveni tych percent kedy sa to odpoji a neda sa to nastavit. Nastavil to programator oladaca natvrdo, preto sa moze zdat, ze nejaky ovladac (alebo karta) je lepsia ako ina. Znamena to, ze je potrebne laborovat s umiestnenim routra a/alebo aj pocitaca navzajom. Skusaj rozne polohy (aj dat router vyssie - na skrinu).