
Task host windows
Zdravim,prosim o radu,pri vypinani PC mi zacal W7 64bit psat,ze ceka na TASK HOST WINDOWS,proc tomu tak je a co to vlastne znamena,nasel jsem ,ze to muzu zrusit
: Tento problém se řeší:
Start -> Všechny programy -> Příslušenství -> Systémové nástroje -> Plánovač úloh -> Plánovač úloh knihovna -> Microsoft -> Windows -> RAC Klikněte pravým tlačítkem myši RacTask a oslabit ho...
je to moudre.. ?dekuji...
Zmena predmetu, pôvodne: TASK HOST WINDOWS (los)
není. plánovač úloh je na w7 velmi mocný nástroj. Je tam naúlohováno mnoho servisních akcí. otevři si počítač/spravovat/ prohlížeč událostí a najdi chybu týkající se tvého problému
dále
počítač/spravovat/ plánovač úloh a odstřel problémový task.
důležité je zjištění, ne samotný odstřel- to se dá řešit i korekcí tasku nebo přeinstalací aplikace.
ractask je jedna z úloh - ujisti se, že dělá problém ()prohlížeč událostí
no,nevim presne co mam hledat,necham to na znamem on tomu narozdil ode me rozumi.Jeste jsem nasel ve spravci uloh v procesech,taskhost.exe,kdyz kliknu P.M.,tak mam moznost jit na vlastnosti,ukoncit proces nebo ukoncit strom procesu...to nic?
ne, je to škoda. co jsi dával cesty, tak se tam mrkni- defakto je v úlohách kompletní servis windows -defragmentace, kontrola na spyware, optimalizace, korekce chyb - tím bys všechno tohle zastavil. Na vině bude některá z úloh a v prohlížeči událostí máš šanci najít info co zlobí - systém všechno vyslepičí sem. Udělej si kafe a v klidu začni pročítat - až najdeš, tak to sem zkopíruj, uvidíme co se stím dá dělat (hledej chyby a výstrahy).
třeba tvůj ractask je: Úloha nástroje Analýzy spolehlivosti určená ke zpracování dat o spolehlivosti systému. Proč ho střílet, když může být v pořádku? Zjisti chybu.
1-jsou tam chyby,2-jejich otevreni,3-pokracovani..
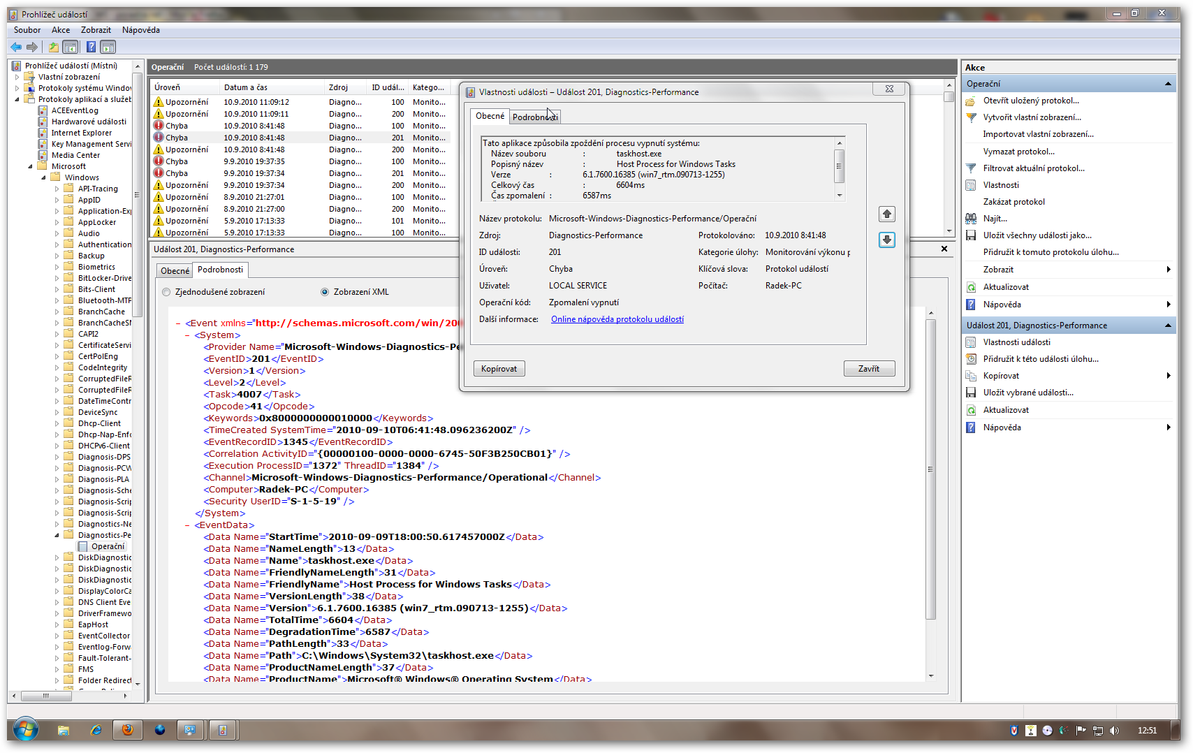
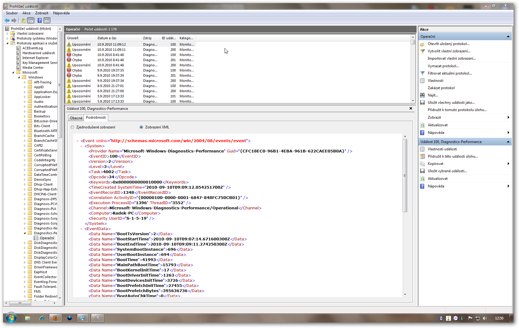
Tak znova - vypínáš PC v 12:38 10.9.2010, naskočí hláška, v prohlížeči si potom najdeš hlášku +/- z toho času -jak prosté.
jen tak ze srandy - co hlásí ten ňouma SPTD? Nevypínáš virtuální disky nestandardně?
jsem dylina...
No vidíš, že to jde - chyba jde okopírovat jako text - a z toho jde googlovat - zkopči sem chybu a zagooglujeme.
- <Event xmlns="http://schemas.microsoft.com/win/2004/08/events/ev ent">
4001-sshot-5-png
tlačítko kopírovat znamená kopírovat
mel jsem doma H.P.tiskarnu na par dni...uz je pryc,nedela to nejakej bordel...?Dam sw pryc.
Venku prší, zhasni světlo, třeba to přestane. Je takový problém sem okopírovat chybu, když už systém nahlásí problém a chyby jsou dobře zdokumentované? Určitě je lepší hledat a alespoň to připravit pro tvého známého.
nevim co je to oznaceni te chyby,mel jsem za to,ze je to odkaz co jsem uvedl,diky za trpelivost,poresim to odpoledne,dekuji.
Jaky text oznacuje tu chybu prosim?
Tak snad jsem se v tom trosku zorientoval,polkl jsem vcera litr a pul vina..
za sedm dni 168 chyb z toho 23 krat-C:\Windows\SysWow64\drivers\dvdmmg.sys bylo zablokováno kvůli nekompatibilitě s tímto systémem. Požádejte dodavatele softwaru o kompatibilní verzi ovladače.
116 krat -Selhala extrakce kořenového seznamu jiného výrobce ze souboru CAB pro automatickou aktualizaci v: <http://www.download.windowsupdate.com/msdownload/u pdate/v3/static/trustedr/en/authrootstl.cab>. Došlo k chybě: Při ověření se systémovými hodinami nebo časovým razítkem podepsaného souboru bylo zjištěno, že požadovaný certifikát je mimo lhůtu platnosti.
20krat-Služba Služba seznamu sítí závisí na službě Sledování umístění v síti (NLA), která neuspěla při spuštění v důsledku následující chyby:
Nepodařilo se zahájit závislou službu nebo skupinu.
Nevim co s tim dvdmmg.sys jak ho nahradit..?
kořenáče se už tady řešili - pohledej
dvdmmg.sys jsem vygoogloval: http://www.online-armor.com/oasis2/file/avnex_ltd/ av_dvd_player_morpher/dvdmmg_sys/2782852 takže odinstaluj, nebo updatuj.
ten má závislost na protokolu tcp/ip, RPC a služba rozhraní síť. úložiště. Která služba mimo rpc a tcp/ip ti neběží?
Dekuji za odkaz.
Ktere sluzby mi dalsi nebezi,nevim,nevim ani,kde to najit,dam to v utery do pece nekomu,kdo to gome...
Nicmene uz mi to pri vypinani nic o cekani na Task host windows nevypisuje.
Dekuji.
není zač
služby Start napsat services.msc .
podival jsem se ze zvedavosti a zakazane jsou tyhle
Jak můžu zrušit Task host Windowx ? Prosím ne příliš učeně, moc se nevyznám. Dík.
je normální součástí windows, používají ho nějaké služby.
potřebuješ vědět co je za ním - to by mohl sdělit sysinternals process explorer.
jestli máš podezření na vir, nabootuj z nějakého antivirového boot cd a prohledej disk.